Como consultar a agenda
| comercial>agenda |
![]()
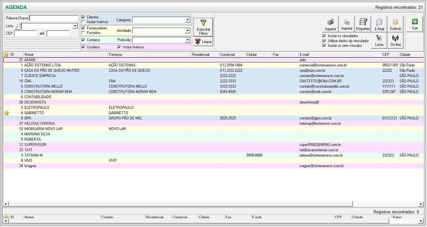
Consultar, de uma forma detalhada, todas as informações de cadastros de clientes, fornecedores, contatos e usuários.
![]()
Não há impacto em outros módulos do sistema.
![]()
- O campo “palavra chave” facilita a busca caso o usuário não tenha a informação completa dos dados naquele momento.
- A busca também pode ser realizada pelas segmentações realizadas no cadastro de clientes, fornecedores e contatos (por categorias, atividades e profissões, respectivamente).
- A tela disponibiliza recursos de exportação dos registros para o Outlook, geração de etiquetas e impressão. A utilização de filtros ou listas previamente cadastradas facilita o uso destes recursos (pois refinam a informação que será utilizada).
- Botão on-line: Atalho para abrir o navegador com a tela da agenda no aplicativo ASM,permite consultar a agenda on-line.

